dice.camp is one of the many independent Mastodon servers you can use to participate in the fediverse.
A Mastodon server for RPG folks to hang out and talk. Not owned by a billionaire.

Administered by:

Server stats:

1.6K
active users

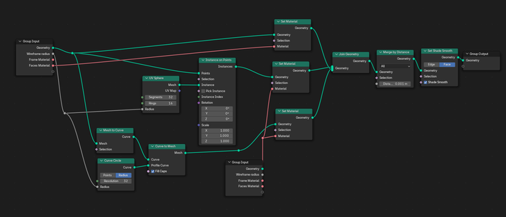
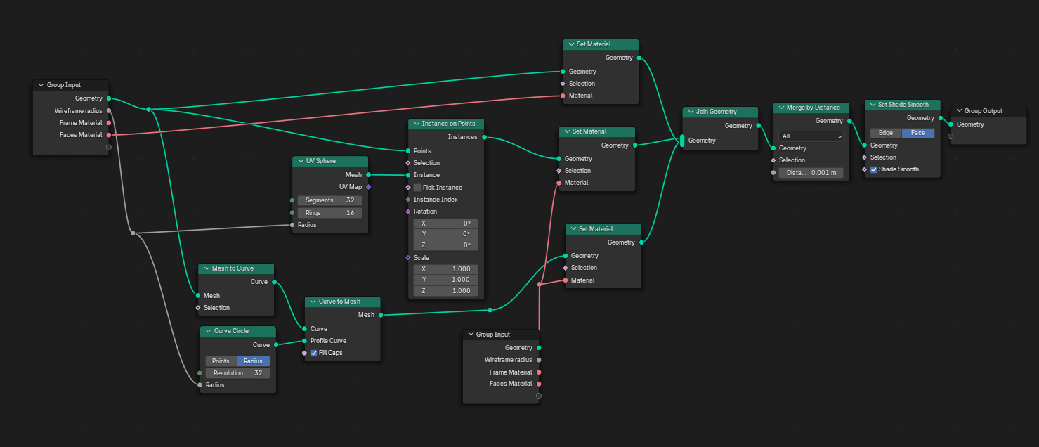
Geometry Nodes. Wireframe.
Start with a Cube. Add a Loop Cut, and pull one edge out.
Head to Geo Nodes.

We need 3 parts:
Original Mesh
Wireframe
Corners (as the way I'm doing it doesn't add corners)
so lets add a Join Geometry to plug them all into.
Corners are the easy bit. Instance on Points: Sphere. I've set the radius to 0.1m
For edges, I convert to Curve, and back! Add a Curve-Circle as Profile, with the same radius as Sphere.

Cont...

Armoured Wizard

Extra Credit:
Add materials to each section.
Shade Smooth.
Attach values to Group Input

As always, feedback appreciated.
Have I missed something?
Can you make improvements?
Or just share something you made with this! :)